Przejdź do strony głównej
Przejdź do głównej treści
Przejdź do stopki
Urząd Gminy
Grzegorzew
Szukaj:
Aktualności
Wójt Gminy
Rada Gminy
Galerie Zdjęć
Kontakt
Menu
Aktualności
Wójt Gminy
Rada Gminy
Galerie Zdjęć
Kontakt
Urząd Gminy
Gmina
Pomoc Społeczna
Gospodarka Odpadami
Dla Mieszkańca
Jesteś tutaj:
/
Urząd Gminy
/
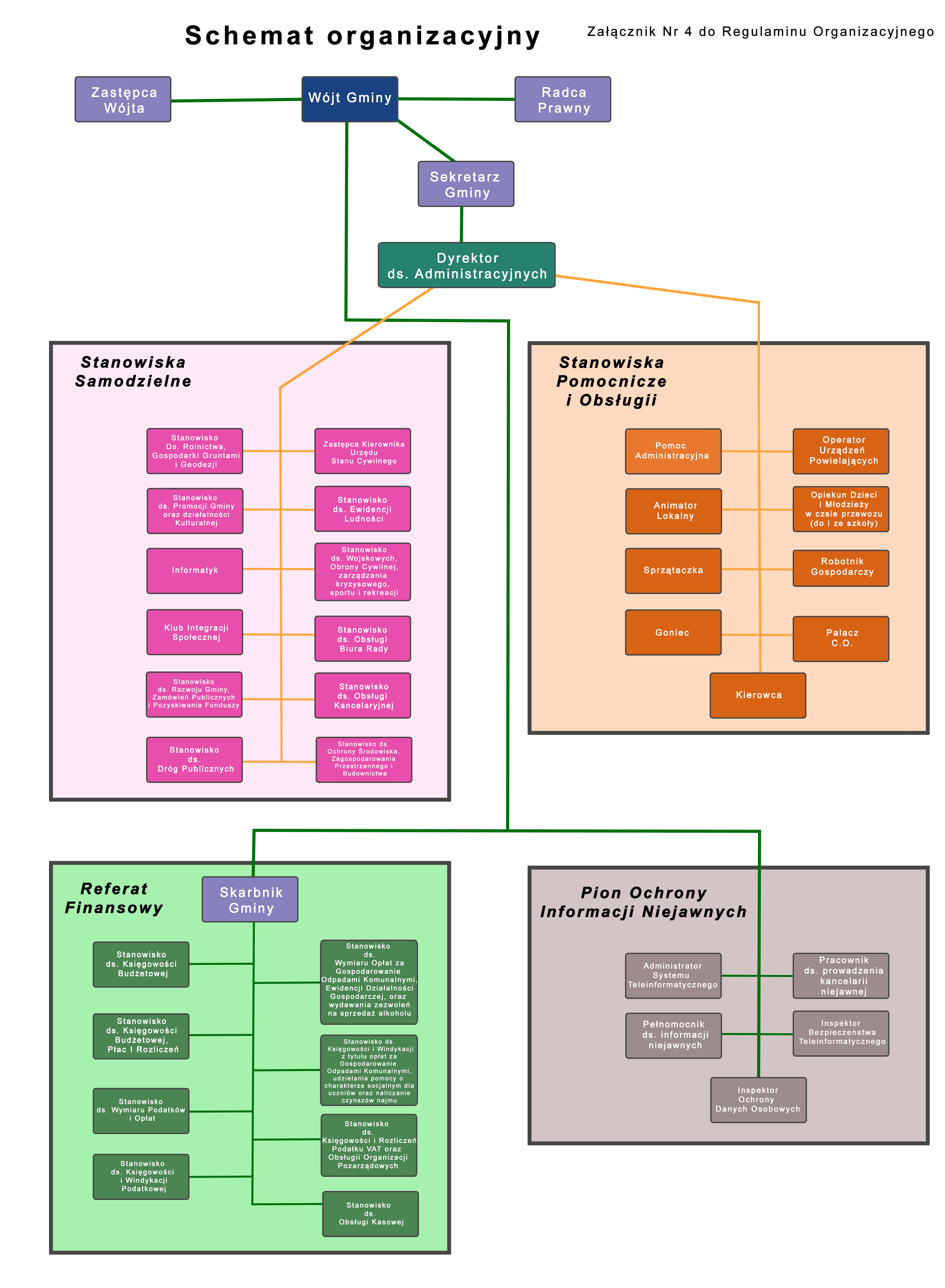
Schemat Organizacyjny Urzędu
Schemat Organizacyjny Urzędu
Data publikacji:
2019-03-07 10:45:19
Data modyfikacji:
2022-05-11 10:41:17
Opublikował:
Krzysztof Wróblewski
Generuj plik PDF
Drukuj
Urząd Gminy
Wójt Gminy
Rada Gminy
Dane teleadresowe
Stanowiska pracy
Schemat Organizacyjny Urzędu
e-Urząd
NAJNOWSZE WIADOMOŚCI
Jarmark Bożonarodzeniowy w Gminie Grzegorzew
Świąteczne Spotkanie Opłatkowe z Polskim Związkiem Niewidomych
Zielony plac zabaw przy przedszkolu w Grzegorzewie
IV Konkurs Plastyczny Barwy Powstania
Transmisja wideo - 18 Sesja Rady Gminy Grzegorzew 26.11.2025 godz. 14:00
Spotkanie informacyjne dla audytorów energetycznych
Kalendarz polowań zbiorowych w sezonie 2025-2026 dla członków Koła Łowieckiego nr 6 RYŚ w Barłogach
Kluby Sportowe na półmetku sezonu 2025-2026
Ogłoszenie Wójta Gminy Grzegorzew o rozpoczęciu konsultacji społecznych w sprawie zmiany MPZP Etap X
Wsparcie psychologiczne dla osób z chorobami neurologicznymi z województwa wielkopolskiego